Peer Review Guidelines
Peer Review and Editorial Process
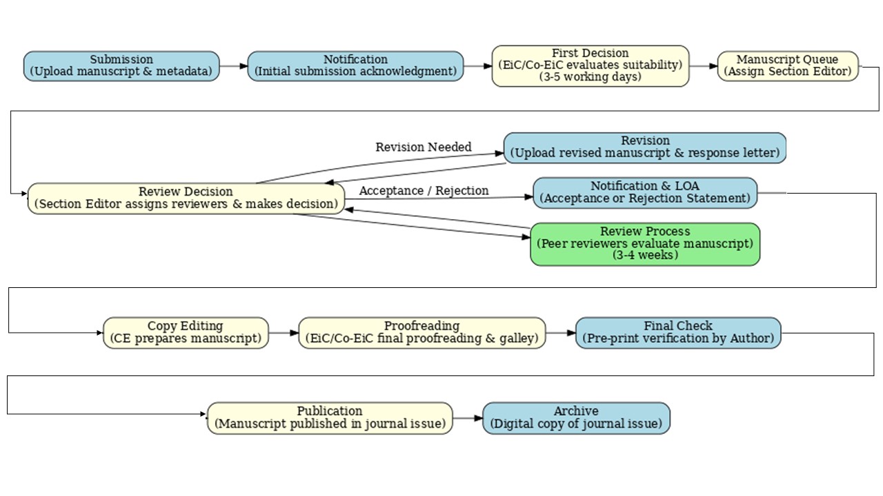
The suitability of manuscripts for publication in Jurnal Perencanaan dan Pengembangan Kebijakan (JPPK) is assessed by peer reviewers and the editorial board. All review processes are conducted under a double-blind review system. The Editor-in-Chief manages all correspondence with the authors and makes the final decision on whether a manuscript is accepted, rejected, or requires revision.
1. Basic Screening
The Editor or Co-Editor-in-Chief, acting as the journal manager, will evaluate each submitted manuscript in a prequalification step to determine its eligibility for further review. This initial decision process takes approximately 3–5 working days, and notifications will be delivered through OJS and email.
2. Peer Review Process
Manuscripts that meet the journal’s scope and basic criteria will proceed to the review stage. At this point, the Editor or Co-Editor-in-Chief assigns a Section Editor, who will then appoint both internal and external reviewers.
Reviewers are expected to examine the manuscript carefully and submit their recommendations via OJS to the Editor/Co-Editor-in-Chief or Section Editor within the given deadline, typically within 3 weeks. If one reviewer recommends rejection, a third reviewer or the Section Editor will be asked to provide a final decision on acceptance or rejection.
3. Revision Process
Manuscripts requiring revision will be returned to the authors. Authors must resubmit the revised manuscript through OJS to the Editor/Co-Editor-in-Chief and Section Editor. The Section Editor will verify whether the revisions have adequately addressed the reviewers’ comments. Based on this assessment, the Section Editor may recommend that the manuscript be returned to the authors for further revision, accepted, or rejected—typically within 2 weeks.
4. Copy Editing and Finalization
Once accepted, the manuscript will be forwarded to the Copy Editor for layout preparation before being reviewed in an editorial board meeting. The Editor-in-Chief will then issue an acceptance letter and inform the author of the publication issue, along with a reprint of the manuscript.
The copyedited version will also be sent to the author as a pre-print for final checking and approval prior to publication.




